Galerie 4
Cesta do nitra Barcelony
i Zdroj: Svět hardware
Aktualita Procesory AMD

Cesta do nitra Barcelony

Bohumil Federmann

62

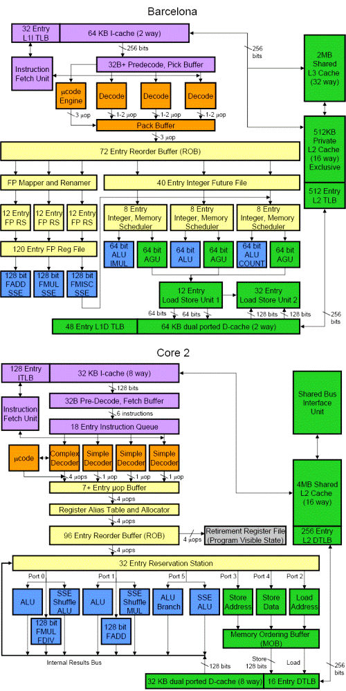
Mnoho se již napsalo o AMD i Intelu, ale jak bude vypadat konkrétní výkonnostní souboj, je zatím stále velkou neznámou. Pojďme se nyní podívat, v čem je AMD K10 lepší než AMD K8 a v čem se vlastně liší od Intelovy architektury Core. Snad zjistíme, co můžeme v příštích týdnech a měsících od obou výrobců čekat. V roce 2003 přišla AMD s architekturou K8 - v době, kdy Intel sázel na vysokou frekvenci, AMD vsadilo naopak na datovou šířku. Jak se později ukázalo, frekvence byla důležitá, ale datová šířka byla mnohem důležitější, tím AMD téměř tři roky dominovalo na poli serverových procesorů, které tuto šířku dokážou mnohem lépe využít. Výrobci serverů si tak pomalu museli zvyknout na jejich procesory, které před tím vůbec nepoužívali. Postupně se však AMD začalo více prosazovat i na poli klasických PC a to až do doby příchodu Intelovy architektury Core, kde se karta rázně obrací. AMD až po čtyřech letech od předchozí K8 přichází s AMD K10, která má až čtyři jádra a 463 milionů tranzistorů na 283 mm2. Novi

Odměníme každého! Vyplňte komunitní průzkum a získejte luxusní ceny

Odměníme každého! Vyplňte komunitní průzkum a získejte luxusní ceny

Kdo jste, na čem a co hrajete, jaký obsah konzumujete a jaký vztah máte k AI? Věnujte nám pár minut a jako dárek za vyplnění získáte slevu na nákup a šanci získat také další luxusní ceny.

Reklama

Mnoho se již napsalo o AMD i Intelu, ale jak bude vypadat konkrétní výkonnostní souboj, je zatím stále velkou neznámou. Pojďme se nyní podívat, v čem je AMD K10 lepší než AMD K8 a v čem se vlastně liší od Intelovy architektury Core. Snad zjistíme, co můžeme v příštích týdnech a měsících od obou výrobců čekat. V roce 2003 přišla AMD s architekturou K8 - v době, kdy Intel sázel na vysokou frekvenci, AMD vsadilo naopak na datovou šířku. Jak se později ukázalo, frekvence byla důležitá, ale datová šířka byla mnohem důležitější, tím AMD téměř tři roky dominovalo na poli serverových procesorů, které tuto šířku dokážou mnohem lépe využít. Výrobci serverů si tak pomalu museli zvyknout na jejich procesory, které před tím vůbec nepoužívali. Postupně se však AMD začalo více prosazovat i na poli klasických PC a to až do doby příchodu Intelovy architektury Core, kde se karta rázně obrací. AMD až po čtyřech letech od předchozí K8 přichází s AMD K10, která má až čtyři jádra a 463 milionů tranzistorů na 283 mm

2

.

Cesta do nitra Barcelony

Novinky AMD K10 jsou například:

  • Celkem šest smyček PLL (phase-locked loop), které slouží k nezávislému řízení frekvence každého ze čtyř jader, HyperTransportů i RAM.
  • Pět tepelných senzorů, které slouží k nezávislému snímáni teploty každého ze čtyř jader a HyperTransportů spolu s řadičem RAM.
Cesta do nitra Barcelony

Mimo uvedené lze nalézt i mnohé změny v samotné architektuře, která je v oblasti řízení mnohem složitější než konkurenční Core:

Cesta do nitra Barcelony

Ještě více než u K8 tlačí opět AMD u své nové K10 na datovou šířku (FPU, SEE 128bit…), čímž by mohla opět získávat převahu, tentokrát nad Intelovou architekturou Core na poli serverů, 64bit OS, ale taky u mnohovláknových programů. Samozřejmě umí předpovídat větvení programu, ale má i některé virtuální funkce známé z C++ a mnohé další novinky. Intelova Core zase může mít výhody při jednovláknových programech, ale rovněž může brzy těžit z 45nm architektury, kde procesory budou pracovat na vyšší frekvenci. Jak se projeví různé pojetí zpracování informací a odlišné architektury, se uvidí při srovnávání výkonu. Více podrobností o nitru AMD K10 v rozsáhlém článku popisují na Real World Technologies.

Zdroj:

Real World Technologies


Reklama
Reklama

Komentáře

Nejsi přihlášený(á)

Pro psaní a hodnocení komentářů se prosím přihlas ke svému účtu nebo si jej vytvoř.

Rychlé přihlášení přes:

Reklama
Reklama
Reklama